拍卖
26

凯迪拉克
N202512300400
暗标碰撞车
报价试试吧!
  • 待出价平台服务费
  • ¥--委托方费用
  • ¥--合手价
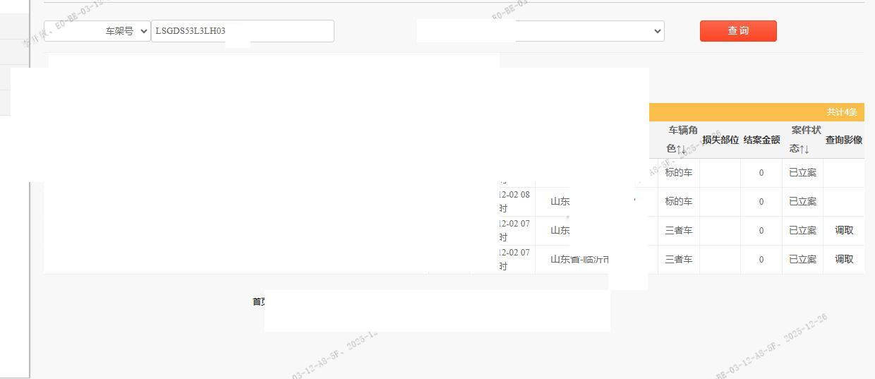
出险经过:标的车侧向刮擦行驶车;事故责任:全责;是否贷款:否;户籍:山东省临沂市;停放地:山东省临沂市;拼接或重大事故痕迹描述:;发布机构:临沂中支车子受损严重,室外停放,买家需要承担雨雪淋的风险,请谨慎出价。 5年以上车辆报价后不得以二次事故为由提出议价或退车弃标。 二手车交易费发票金额低于拍卖成交金额开具(不含手续费及其他费用)。
拍卖编号 N202512300400 事故类型 碰撞车
车牌号 鲁****** 品牌 凯迪拉克
初次登记日期 2020-06-19 车辆名称 凯迪拉克
底盘号码 LSGDS53L3LH037150 变速箱类型 手自一体
车架号是否受损 未知 使用性质
动力类型 汽油 车辆类型 乘用车
排量 *** 座位数 0
出厂日期 是否重大历史事故
保险金额 -- 预估维修金额
车辆归属地 山东省临沂 车辆停放仓库 山东省临沂

出价 刷新

+1000 +3000 +5000
  • ¥-
  • ¥-
  • ¥-
  • ¥-
  • ¥-
  • ¥-
  • ¥-
  • ¥-

起拍价:¥500

平台服务费:¥500

委托方费用:¥2500

单车款: ¥48000